【入职篇】入职一家新公司,如何快速熟悉代码?

大家好,我是楼仔!

互联网的薪资还是非常诱人的,高辄年薪百万,低辄几万十几万,差异非常大

虽然,很多互联网企业每年都有2% ~ 20% 不等的调薪

但是,这点工资涨幅跟程序员付出的辛苦相比,根本不值一提

因此,跳槽也就成为了很多程序员 快速涨薪 的首选方式

但,人的本性是喜欢稳定,突然换一个陌生环境,开始时会有强烈的不安全感。

如何快速适应新的工作环境?

这里面既要熟悉公司的企业文化、产品业务、技术框架、系统代码,还要处理好身边的同事关系。。。。

要面对的事情好多呀,生活太难了

当然,程序员的工作首选还是快速熟悉系统,进而能快速上手写代码

我面试过 500 多位候选人,经常也问候选人这个问题?

那么今天,就跟大家做个分享

首先,你要清楚,每个人的大脑想法都不一样,正如莎士比亚说的,一千个人眼中有一千个汉姆雷特。

你如果按常规思路,去揣测别人的代码思路,很容易陷入细节中


你不疯,谁疯!

先看文档

设计文档就像一座大楼的设计图纸,让我们对整个系统先有个直观的认识。

所以说,对于刚入职的新人,一定要和身边同事尤其是带你的师兄搞好关系,给人家买买奶茶,请个午饭啥的,程序员一般内心善良,很容易被打动。

你后续的答疑肯定要麻烦人家,当然人家也可能顺手分享给你一些有用的技术文档资料,你别小看着这个,它对你快速熟悉系统起到了至关重要的作用。

特别注意:通常文档与代码存在一定的滞后性,比如修复线上bug、或者一些小需求,可能就没有文档更新,如果这类需求迭代较多时,那么文档与代码的不一致性会很大。

记住一点,文档只是一个参考,不能全信。要不然你会被坑的很惨!

万物都是相通

任何事情都是有技巧的,就像小时候语文老师教我们如何写作文一样,总分分总总分总,这些框架思路大家一定不陌生。

比如上面系统架构,当然每个公司的系统也是大同小异。

首先,最上层的业务输入层,可能是页面,也可能是对外的API接口

不管是哪一种形式,我们可以快速将其转换为 用例图。通过用户故事,帮助我们先了解整个系统的 核心功能,让我们对业务体系先有个体感。

家里有粮,心中不慌。

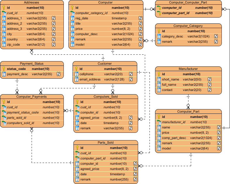
然后,就是另一端了,没错,就是底层的关系存储,将业务表的ER图快速还原


不管中间的 Service层Manager层infrastructure层 如何复杂,最终数据肯定是要落盘存储。打蛇要打七寸,解决问题要抓主要矛盾。

当我们把业务表的 ER关系还原出来后,我们基本上能从上下两端,快速摸清业务。

稍微有些经验的架构师、领域专家对于系统如何搭建,心中会形成个概要方案。

然后带着这个思路,再去看代码,不断纠正自己心中的设想方案。就像拿着手电筒走路,不会两眼一抹黑。

同事解惑,结果论证

当然了,你全身心投入看了几天的代码,感觉懂了很多,但又缺少一种脚踏实地的感觉。

可能你也收集了一些问题,还没有答案。

你可以找熟悉系统的同学,占用人家一点时间寻求答疑解惑。当然你也可以讲下对系统的个人理解,听听别人的反馈,验证自己的理解是否有偏差。教学相长 会让自己进步更快。

如果恰好你是老板的话,那相对容易很多,你可以安排团队成员对自己负责的模块,梳理产出用例图类图状态机时序图流程图架构图 等,既锻炼了小伙伴们的逻辑思维能力、表达能力,也为自己熟悉系统提供更多的信息输入。

最后

前人栽树,后人乘凉。无论你是原创作者,还是后来接手,技术文档一定要持续建设。随着越来越多的人接手并重视文档的建设,才能让代码逻辑显性化、清晰化,也便于我们的持续优化升级。而不是处于一种持续混乱的状态中。



“Java 面试题指南”经历接近一年的迭代打磨,目前已经提供了小程序刷题、PC 端访问(https://java.ecool.fun/)。

截至 2022 年 4 月 28 日,已经录入 Java 常见面试 800 + 题,想刷 Java 面试题的小伙伴千万不要错过。我们在近期推出了简历指导、模拟面试等付费功能,有想了解的小伙伴们可以添加小助手微信(interview-java)进行咨询哦~~